Hlavnou úlohou EDA klienta je preposielanie požiadaviek od klienta na EDA server a konverzia dát z ich externej reprezentácie na internú a naopak. Okrem toho EDA klient vykonáva prvotnú kontrolu vstupných dát, aby sa zabránilo zbytočnému prenosu dát na EDA server v prípade chybného vstupu.
Implementácia funkcionality, ktorá nevyžaduje databázové pripojenie je taktiež realizovaná na EDA klientovi. Knižnica EDA klient sa môže použiť namiesto monolitickej EDA knižnice úplne transparentne až na iný spôsob pripájania k databáze resp. k EDA serveru.
Namiesto externej funkcie EDA_SetConnectParams sa použije funkcia EDA_SetEDSConnectParams. V prípade rozšírenia pre Excel EDA WorkBook je potrebné zavolať VBA funkciu EDA_SetD2000ConnectParams (popis funkcie je uvedený v užívateľskej EDA dokumentácii).
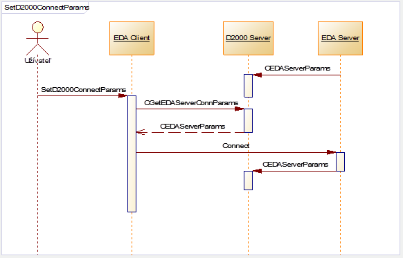
Priebeh komunikácie počas pripájania EDA Client na EDA Server znázorňuje nasledovný sekvenčný diagram.
Sledovanie stavu
Na sledovanie stavu EDA klienta v systéme D2000 je možné použiť okrem štandardných informácií o procese cez systémovú štruktúrovanú premennú SV._System_Proces aj systémovú štruktúrovanú premennú SV._EDAClientPerformance. Z nej je možné zistiť, na ktorý EDA server je klient pripojený, celkové počty prijatých a odoslaných správ so serverom a celkový počet databázových požiadaviek, ktoré boli potrebné na obsluhu klienta. Ďalšie informácie o stave EDA klienta je možné získať TELL príkazmi.
TELL príkazy pre EDA klient
| Príkaz | Parametre | Popis |
|---|---|---|
| SHOW_INFO | Zobrazí aktuálny stav EDA klienta a informáciu o pripojenom EDA serveri. |
Súvisiace stránky:

Pridať komentár